In this TrenchBoot: Open Source DRTM release we have introduced CI/CD
system to build each TrenchBoot components. It is a big step towards
fully-automated development, validation and deployment. Besides building
advantages, it is a convenient way to deliver all necessary up-to-date binaries.
This article describes how this environment is built, what tools do we use and
how you can utilize our system.
Continuous Integration / Continuous Delivery - theory
Before you get acquainted with our particular system, we will get you familiar with Continuous Integration / Continuous Delivery concept. What is behind this idea and how it improves quality of work and final product.
Continuous Integration (CI)
Basically this practice is used in the development stage of project and greatly
simplifies release process. Let’s consider cyclic, monthly release of our
TrenchBoot: Open Source DRTM project. Throughout the whole month, there are
code changes in all repositories related to project. Over time verification of
introduced changes manually becomes too complex and too uncomfortable. Imagine
building same binaries each time when there is even slight change. It must be
done, but it is ineffective when delegated person must do it by hand. At this
point, CI comes with help! It is a system which automatically builds and
tests specific component in response to a defined event. This event is mostly
new git commit, tag or merge - it is defined by the owner and adapted to
project’s needs. As a result, every code change is automatically checked against
crash and hereby gives quick feedback to the developers.
Continuous Delivery (CD)
Continuous Delivery (CD) is a successor of CI phase. As mentioned, CI checks the build and validates its correctness. However, the end products are always binary files (applications) which should be provided to the users. That is the scope of CD part. It releases and publishes final deliverables called artifacts, so it can be freely used by user. Moreover, you are sure that those deliveries (binary files mostly) have passed build and test phases (in CI), which confirms their correctness in operation.
Our CI/CD system
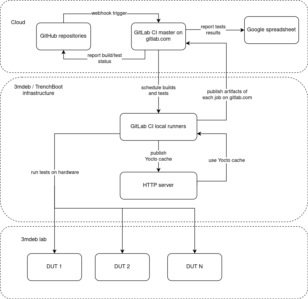
Now, when you are familiar with CI/CD concept, let us introduce you to our environment. We decided to use the GitLab CI. For our usage it is most convenient solution and (in opposition as the name suggest) it works seamlessly with GitHub repositories too. Please refer to the TrenchBoot CI/CD infrastructure diagram to see the details.
TrenchBoot CI/CD infrastructure

As you can see our environment is divided into 3 main layers:
-
Cloud
It is a ‘gate to the external word’ or ‘frontend’ of our CI/CD system. The effects of work of CI/CD are visible in this layer. Also it joins together:
- All TrenchBoot Github repositories
- GitLab CI master (actual CI/CD tool)
- Document with reports and status of builds
-
3mdeb/TrenchBoot infrastructure
It is a core of our CI/CD system. When build request is triggered, GitLab CI runner is doing the entire job. Results of its work are delivered in 3 ways:
- Publish artifacts (binaries) to the Cloud layer.
- Publish Yocto cached components which are utilized in
meta-trenchbootbuilds. - Run tests on hardware included in 3mdeb lab.
As you can see, that layer gathers all parts together. It is connector between high-level Cloud (frontend) and low-level hardware which actually use TrenchBoot.
-
3mdeb lab
This layer includes all platforms (Devices Under Test) on which builds are automatically tested. They are physically placed in our 3mdeb office. So far there is only PC Engines apu2, but as mentioned in previous articles, as the project develops, new platforms will be added.
Our CI/CD system is still under development and it is constantly expanded and improved. It still demands more tests and greater integration between elements. However, it is already used by us with good and promising results. Therefore, let’s find out how it works in practice and what benefits it brings to users.
Example of usage
As we mentioned, we use GitLab CI tools in our system. The entry point in this example is the GitLab CI organization set up by us. It contains 2 groups of repositories:
-
TrenchBootwhich contains mirrors of official TrenchBoot upstream repositories -
3mdebwhich contains mirrors of 3mdeb/TrenchBoot repositories
GtiLab CI repositories

Whenever there are changes in any of the above repository, related CI/CD process
(called pipeline) is triggered. Its result is indicated as passed or failed
and dedicated artifacts are published and can be download by user. Let’s analyze
it with details on the example of 3mdeb/landing-zone repository. Follow the
procedure:
-
Open trenchboot1/3mdeb/landing-zone repository.
-
Navigate through left sidebar to
CI/CD->Pipelinespage.Here you can see all pipelines which were run from the very beginning of CI/CD system. Most important indicators are:
- Status - passed/failed/canceled;
- Pipeline - unique ID of build, which can be entered to see details;
- Commit - exact commit which triggered the pipeline;
- Stages - what stages were done by pipeline; so far there are
buildandteststages implemented; in this particular example onlybuildstage is being done;
Build stagebuilds binaries from given repository.Test stagetests those binaries on real hardware. So far test stage is implemented only in trenchboot1/3mdeb/meta-trenchboot pipelines. The test checks if PC Engines apu2 platform boots with just built meta-trenchboot operating system. -
Check details of one of pipelines, e.g. #140929156
There are builds (jobs) of particular element which were done. Go to details of one of them, e.g. build_debug_enabled-passed
-
Analyze particular build job.

GtiLab CI build job details
As you can see, there is console with logs informing what job has been done, how it was executed and what is final result. On the right panel, there is
Job artifactssection, where you can browse all artifacts and download them. For this particular job there islz_header.binfile. As job’s name suggest it is debug version of it. Via build job’s artifacts you can freely download all necessary components to update DRTM in your system. -
Play around and analyze another pipelines, builds and jobs to have better insight in our CI/CD infrastructure and, the most important, to obtain all up-to-date binaries of all TrenchBoot components.
Requirements verification
LZ, Bootloader and operating system is built with CI/CD system
Each new commit in given repository is automatically built. You can check the build status in corresponding repositories. You can also download artifacts there if they are available.
CI/CD system SHALL automatically check for regressions
Some pipelines besides build triggers test case, which checks component correctness on PC Engines apu2 platform. Currently it is done for meta-trenchboot. The test flash SSD disk with meta-trenchboot operating system with DRTM enabled and boots platform to it. Test is passed if platform boots correct.
Summary
Now, you should be familiar with CI/CD concept and advantages it brings. Moreover, we have introduced our custom CI/CD infrastructure to you. Remember, it is beginning of its development. Every next release would probably extend it and maybe make it more complex. Therefore, it is good to understand it well now, so you will smoothly move in this environment in the future.
If you think we can help in improving the security of your firmware or you
looking for someone who can boost your product by leveraging advanced features
of used hardware platform, feel free to book a call with
us or
drop us email to contact<at>3mdeb<dot>com. And if you want to stay up-to-date
on all things firmware security and optimization, be sure to sign up for our
newsletter: